티스토리 뷰

http://java-decompiler.github.io/
Java Decompiler
The “Java Decompiler project” aims to develop tools in order to decompile and analyze Java 5 “byte code” and the later versions. JD-GUI is a standalone graphical utility that displays Java source codes of “.class” files. You can browse the reconstructed so
java-decompiler.github.io


- "Java Decompiler 프로젝트"는 Java 5 "바이트 코드"및 이후 버전을 디 컴파일하고 분석하기 위한 도구를 개발하는 것을 목표로 한다.
- JD-Core는 하나 이상의 ".class"파일에서 Java 소스 코드를 재구성하는 라이브러리이다. JD-Core는 손실된 소스 코드를 복구하고 Java 런타임 라이브러리의 소스를 탐색하는 데 사용될 수 있다. 주석, 제네릭 또는 "enum"유형과 같은 Java 5의 새로운 기능이 지원한다. JD-GUI와 JD-Eclipse는 JD-Core 라이브러리를 포함한다.
- JD-Core, JD-GUI 및 JD-Eclipse는 GPLv3 라이선스 하에 공개된 오픈 소스 프로젝트이다.


- JD-GUI는 ".class"파일의 Java 소스 코드를 표시하는 독립형 그래픽 유틸리티이다. JD-GUI로 재구성된 소스 코드를 탐색하여 메소드 및 필드에 즉시 액세스 할 수 있다.


- JD-Eclipse는 Eclipse 플랫폼을 위한 플러그인입니다. 디버거 프로세스 중에 모든 Java 소스를 표시할 수 있다. (모든 소스가 없는 경우에도 해당)
오픈소스가 대세가 되기 이전에는 소스가 공개된다는 이유로 난독화 프로그램까지 사용하여 디컴파일을 어렵게 만들었다. 하지만 최근 오픈소스로 프로젝트를 진행하는 경우가 많다.
아주 드물지만 자바 디컴파일이 필요한 경우가 있다. intellij는 디컴파일을 알아서 해주지만 많은 분들이 아직도 이클립스를 통해 개발을 하고 있다. jar, war 파일로 묶여있는 class 파일들을 디컴파일하여 보기 좋은 화면으로 보여주는 툴이다. 간단한 압축해제를 통해 사용할 수 있다.
JD-GUI는 가장 많이 사용되고 있는 디컴파일 프로그램이다. JD-GUI는 Windows, Linux, ODX에서 모두 사용 가능하다.

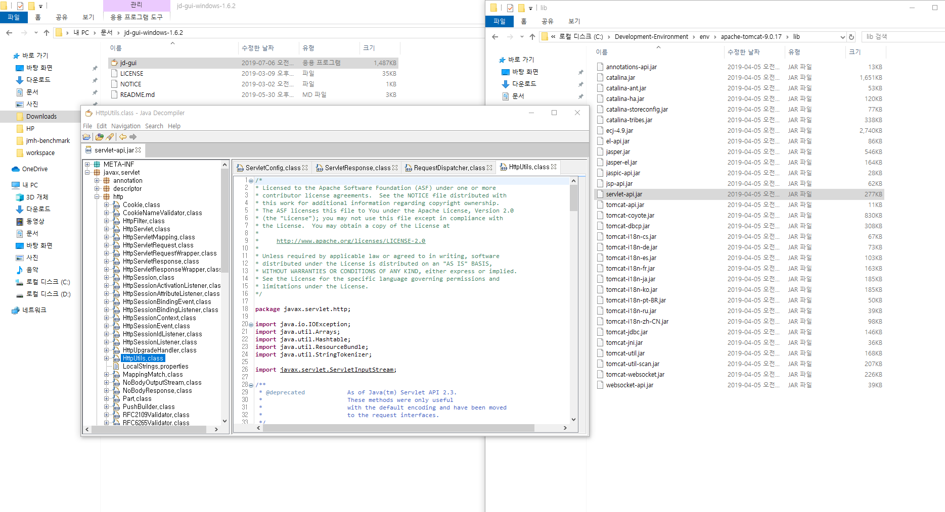
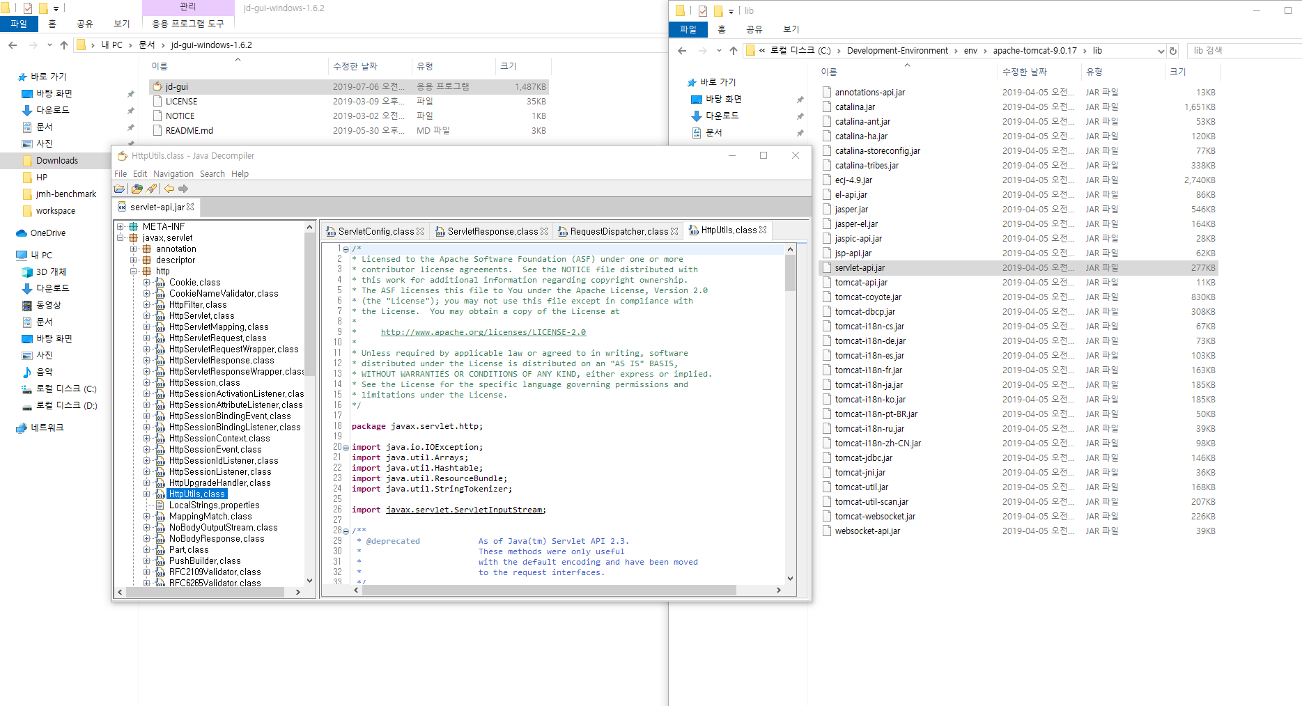
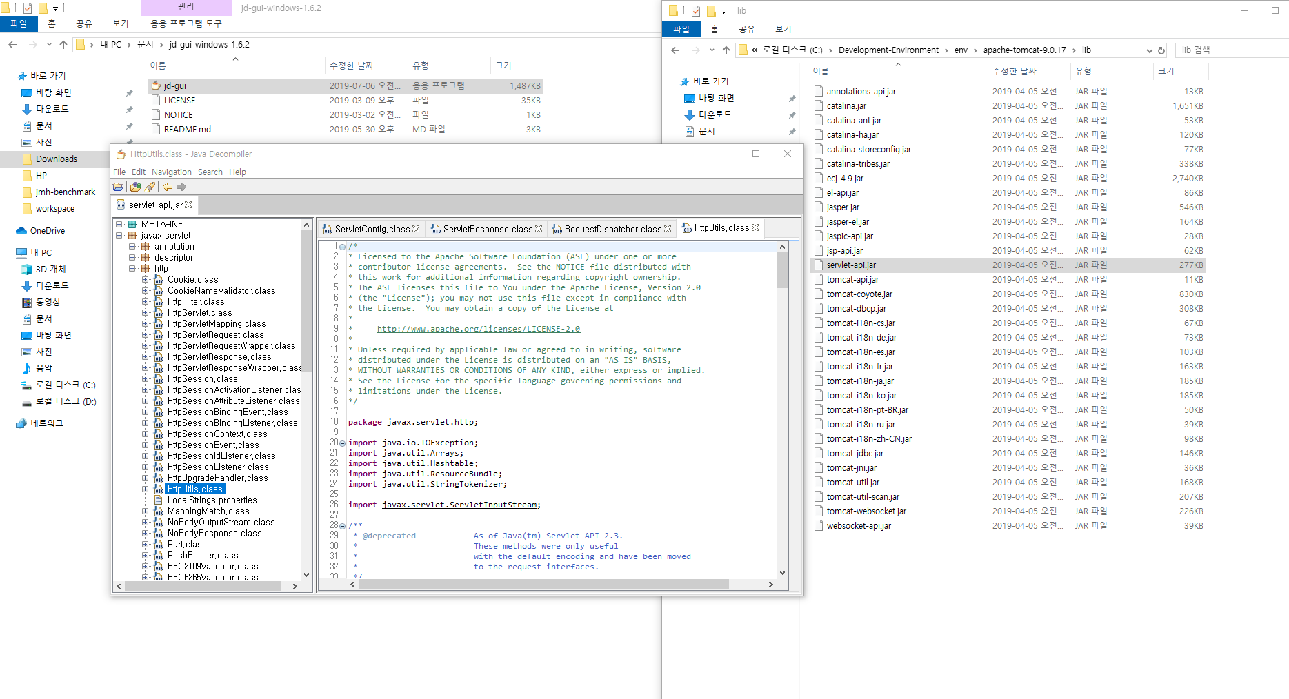
OS 맞게 다운로드하고 실행을 하면 JD-GUI 화면이 나타난다. OpenFile 또는 드래그로 파일을 옮기면 디컴파일이 된다. tomcat에 있는 servlet-api.jar를 디컴파일 해보았다. 필요에 따라 이클립스 플러그인으로 설정해도 된다.
'프로그래밍 > Etc' 카테고리의 다른 글
| [Etc] React 크롬 개발자 도구 (0) | 2019.07.28 |
|---|---|
| [Etc] 윈도우10 telnet 활성화 (0) | 2019.07.10 |
| [Etc] Postman Json 형식 단축키 (0) | 2019.07.01 |
| [Etc] SQL Developer에서 MySQL 연결하기 (0) | 2019.06.19 |
| [Etc] 이클립스 Validation 해제 (0) | 2019.06.17 |
- 제주도 3박4일 일정
- Tomcat
- 자바
- 오라클
- 자바스크립트
- Linux 명령어
- Eclipse
- 정렬 알고리즘
- 프로그래머
- 리액트
- 리액트 16
- 오라클 내장 함수
- 제주도 여행
- 리눅스 명령어
- javascript
- 개발환경
- SQL
- 이직
- Collection
- 소프트웨어공학
- 성능분석
- Maven
- effective java
- 경력관리
- 프로그래머스
- Java
- sort algorithm
- 회고
- spring
- React
| 일 | 월 | 화 | 수 | 목 | 금 | 토 |
|---|---|---|---|---|---|---|
| 1 | 2 | 3 | 4 | 5 | 6 | 7 |
| 8 | 9 | 10 | 11 | 12 | 13 | 14 |
| 15 | 16 | 17 | 18 | 19 | 20 | 21 |
| 22 | 23 | 24 | 25 | 26 | 27 | 28 |